Hello,
I’m currently experiencing a critical issue with one of our AmpDrive ESCs (model AD0505C0Z). The unit was working previously, but I can no longer use it after (only) 1h of use.
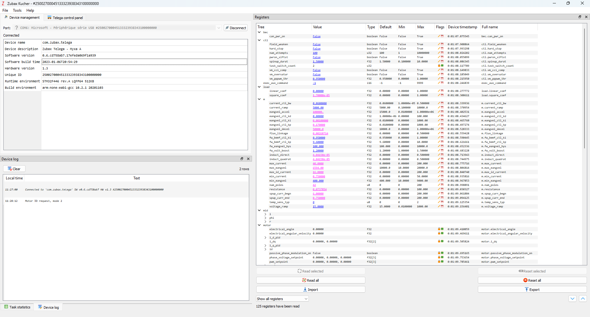
Below is the config I was using:
20250804_config_esc.yml (2.3 KB)
I now consistently get the following active alerts:
PHASE CURRENT MEASUREMENT MALFUNCTION
I have run a self-test and then tried a motor identification procedure (mode 2: Resistance, Inductance, Flux linkage), but that also fails with:
- self-test
Status: Fault
Affected task:HARDWARE_TEST
Error code:0x88(0b10001000)
- motor identification
hardware test failed
Task:MOTOR_IDENTIFICATION
Error code:0xfd(0b11111101)
Additional details about the firmware version:
Questions:
- What could be the root cause of the
Phase Current Measurement Malfunction? - Could this be a hardware failure of the current sensing circuit?
- Is there any further diagnostic I could run via Kucher or a CAN interface?
- Would a firmware update help, or does this require hardware repair/replacement?
Thanks in advance for your help!
Best regards


